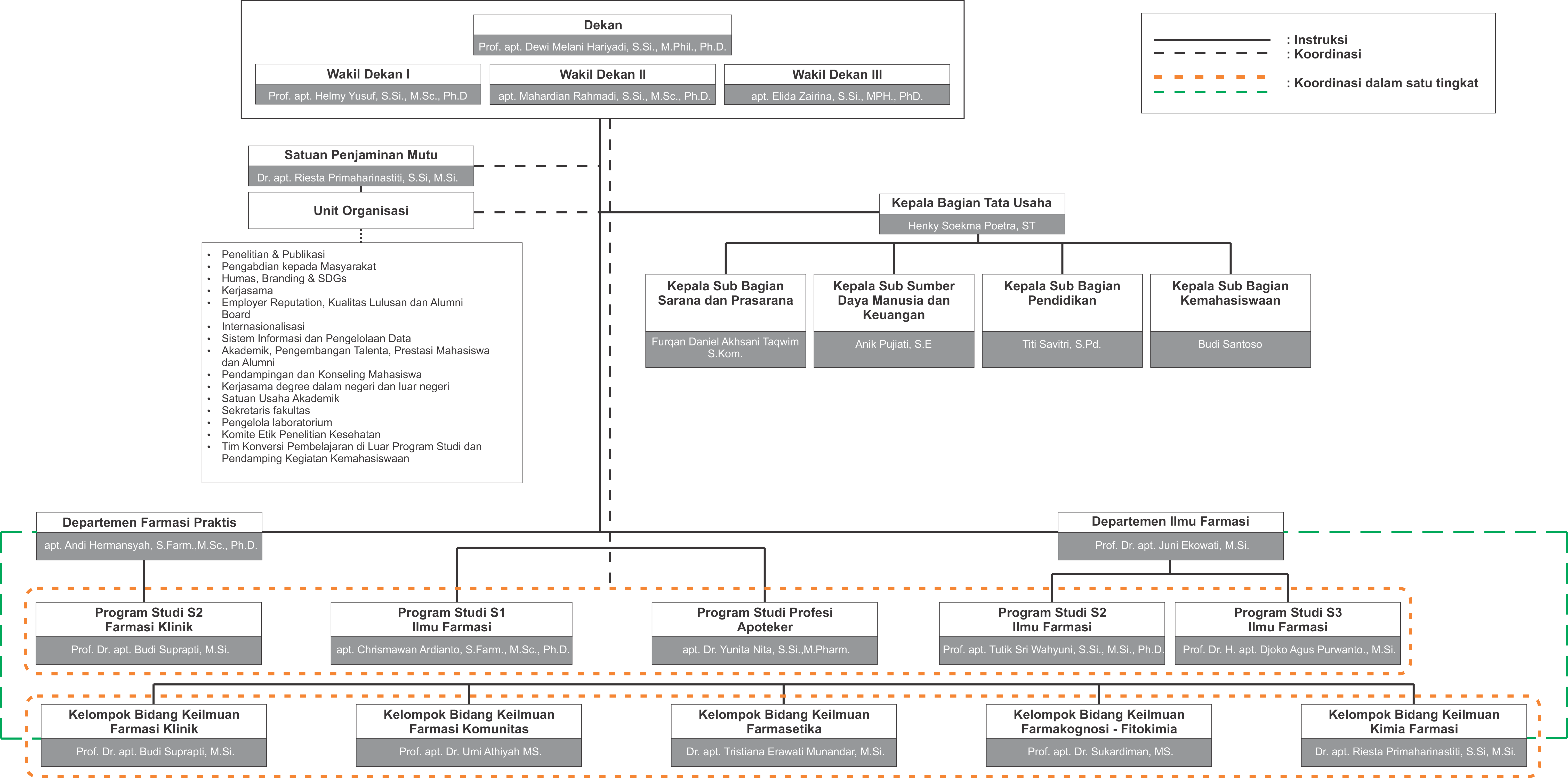
Struktur Organisasi FFUNAIR 19 Desember 2025 Struktur Organisasi Fakultas Farmasi Universitas Airlangga 2025-2030